Comprehensive design solution for tLab and T&T Security product with rebranding and website for it company.
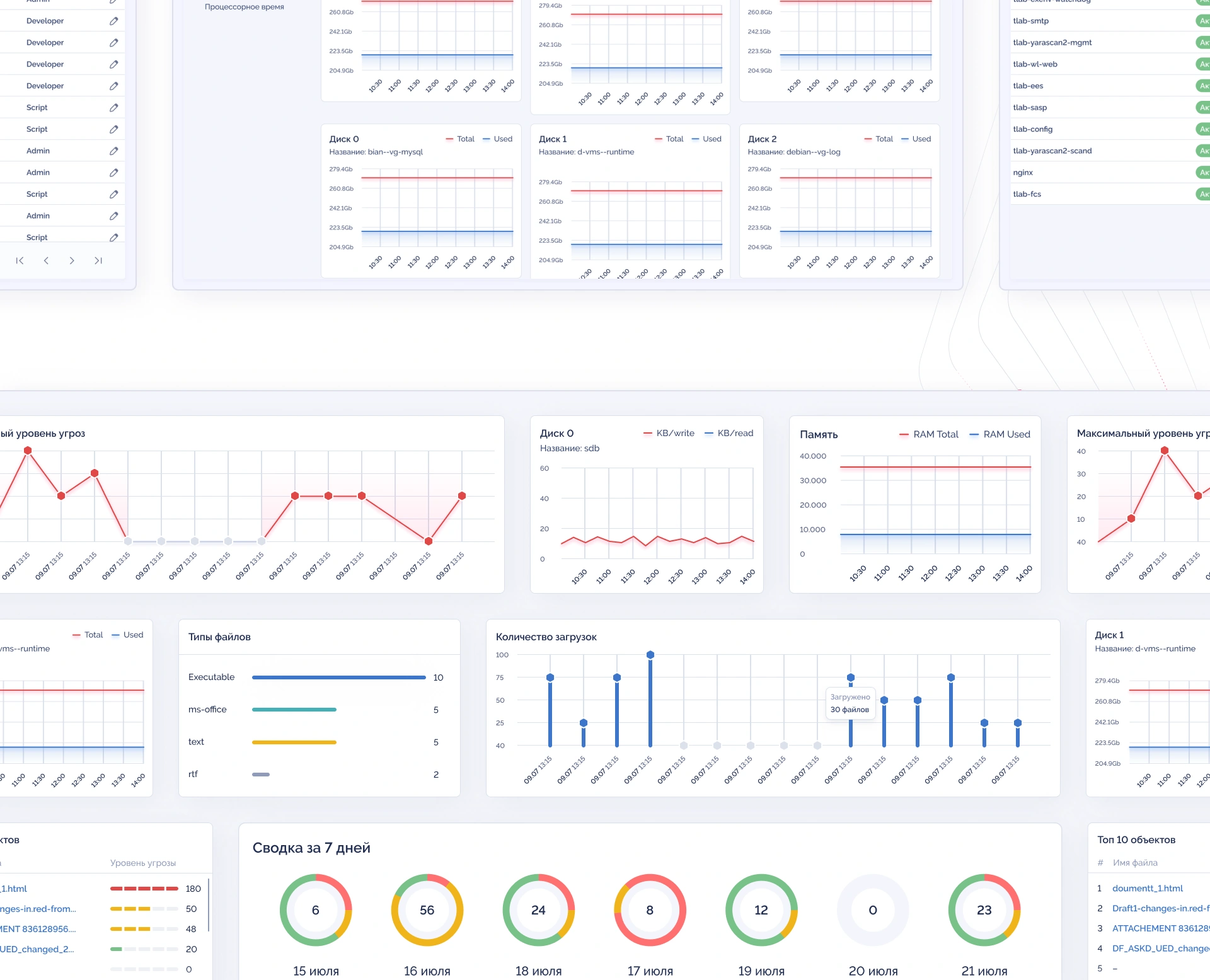
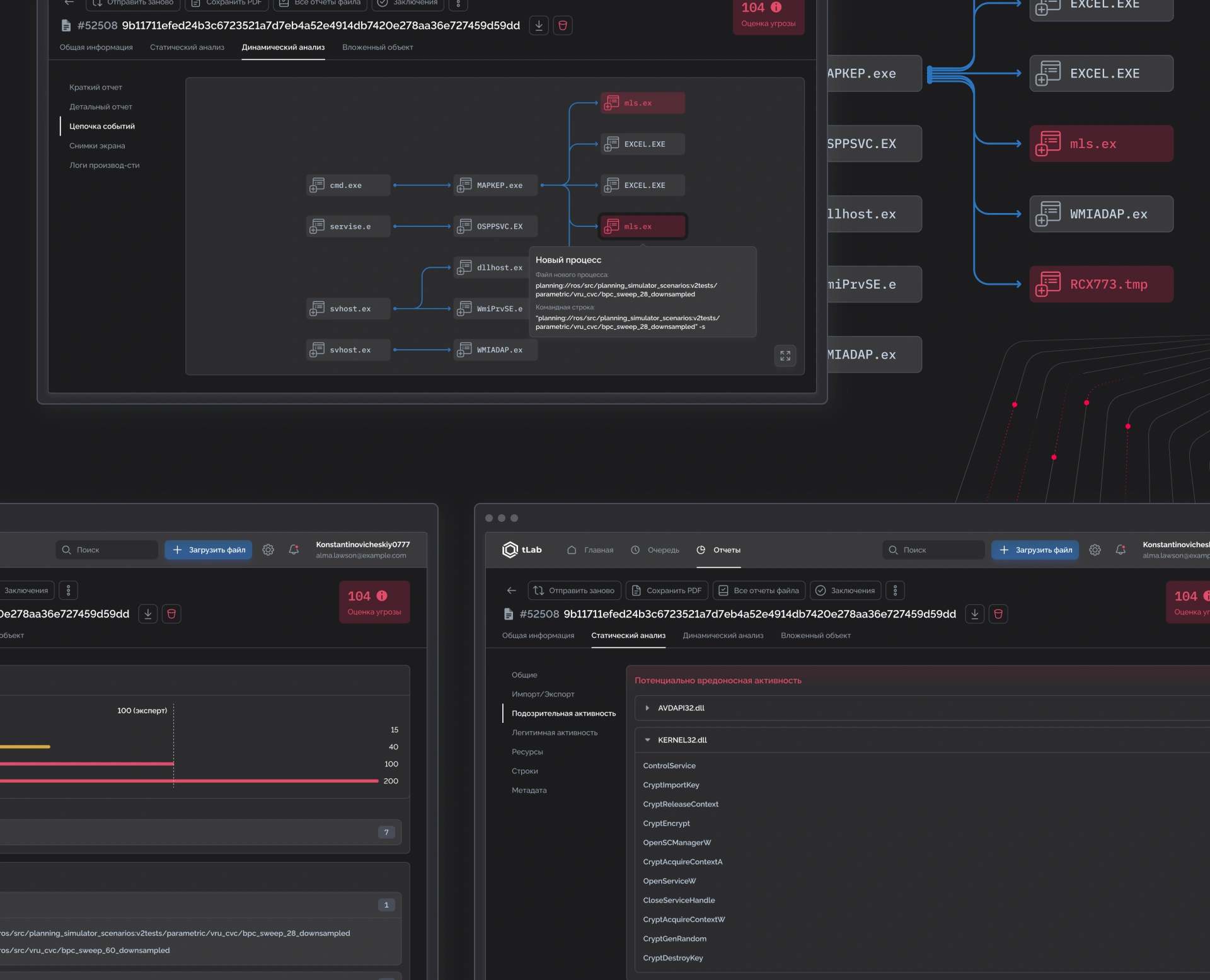
T&T Security is a Kazakhstani IT company developing innovative solutions to protect against APT attacks and zero-day threats. The project included ux ui design for cybersecurity products in Kazakhstan and creating corporate websites for b2b services.
Project objectives
Results
The project for T&T Security encompassed a full spectrum of tasks to visually transform the brand and product ecosystem to improve trust and increase conversions:
Bottom line: the visual transformation of the brand and product allowed T&T Security to reach a new level of communication, increase trust and simplify the customer journey – from the first visit to the website to interacting with the product interface. Our key strength is comprehensive website redesign with seo.
































